SYSThere must be one SYSPRO Operator Group and one SYSPRO Operator Account in SYSPRO, in addition to the Service Account (CyberStoreRemoting) previously discussed in Windows User Accounts. Because CyberStore uses e.net to read and write from/to SYSPRO data, it is important to configure the correct security in SYSPRO for this Operator and Group.
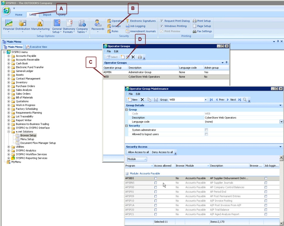
To access the Group setup in SYSPRO, start at the SYSPRO main window. Go to Setup > Security > Groups.
Create an Operator Group called WEB for CyberStore to use.
Assign e.net access permissions to the relevant e.net business components within this WEB group.
Please reference the full list of business objects required to use CyberStore, in the Supported SYSPRO e.net Business Objects topic.
To configure these permissions, start at the SYSPRO main window. Go to Setup > Groups. Highlight the WEB Operator Group you have just created. Then click "Modify."
In the Operator Group Maintenance screen, check off the business components or programs, which are listed within their respective Module. Use the instructions below to find your desired program:
Partial entries will display multiple matching programs (e.g., “SORQ”).
See the following screenshots for examples:



Use the following list to ensure that the required business components are checked, indicating "Access allowed."
Note:
Business Objects in parentheses will not be found. They are only included in our examples for the sake of completeness.
AUTHORING NOTE:
Insert link to tables
To access the Operator setup in SYSPRO, start from the SYSPRO main window. Go to Setup > Security > Operators.
Create one Operator Account. For example, you can create one called WEB that the CyberStore front-end application can use to read and create transactions.
This Operator should be assigned to the Operator Group defined above. All settings and security applied to this Operator will affect the website’s users.
Apply any username and password changes that occur in SYSPRO to this Operator via the CyberStore Management Console.
After you create this Operator Account, set a password:
Note:
You must enter a password for the Operator in order to proceed.